Прием заявлений в первый класс

21 век докатился до Самарских школ. Теперь заявление на прием ребенка в первый класс можно подать через интернет. Публикуем схемы, образцы писем и e-mail’ы школ Самары. Ожидается, что запись детей через интернет должна разрядить обстановку с весенней осадой школ. Насколько эффективно такое решение покажет время.  

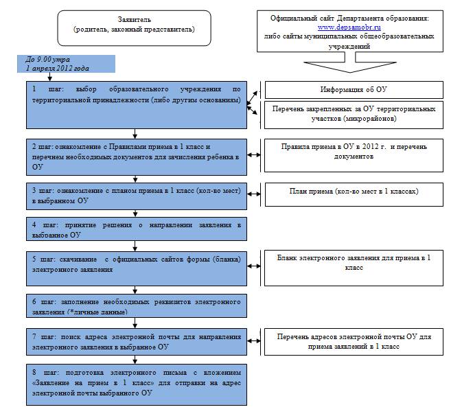
Алгоритм  действий заявителя по устройству ребенка в 1 класс муниципальных общеобразовательных учреждений городского округа Самара на 2012 год.

Правила приёма в 1-й класс

 

Памятка для заявителя (приложение к инструкции)

При устройстве ребенка в первый класс общеобразовательного учреждения городского округа Самара в 2012 году заявителю не следует: 1) рассматривать как гарантию зачисления в первый класс занятия предшкольной подготовкой в выбранном для обучения общеобразовательном учреждении; 2) претендовать на зачисление в общеобразовательное учреждение на не закрепленной по месту жительства территории в отсутствие свободных мест; 3) направлять заявление в двух формах, надо выбрать одну – заочную (в электронном виде) либо – очную (непосредственная подача заявления в общеобразовательное учреждение в порядке «живой очереди»); 4) регистрировать заявление от разных заявителей в отношении одного ребенка; 5) при заочной форме направлять электронное заявление: - ранее 9 часов 00 минут 1 апреля 2012 год; - многократно с одного электронного адреса; -однократно (многократно) с разных электронных адресов; - в отношении более чем одного ребенка (на каждого ребенка формируется отдельное заявление); 6) нарушать установленные Правилами сроки предоставления документов к заявлению; 7) сохранять очередность на зачисление в несколько общеобразовательных учреждений, если заявитель письменно уведомлен о гарантированном зачислении в конкретное общеобразовательное учреждение; 8) руководствоваться домыслами, слухами, советами некомпетентных лиц и утратившими силу Правилами приема в 1 классы.   Дополнительные материалы и документы Заявление о приеме в 1-й класс Перечень электронных адресов г.о. Самара (часть 1) Перечень электронных адресов г.о. Самара (часть 2) Постановление № 98 от 15.02.12 о Правил приема граждан в МОУ Закрепление территориальных участков за муниципальными образовательными учрежденями    Информация предоставлена администрацией начальной школой-детским садом "Истоки"  

Расскажите своим друзьям

Поделиться
Класс!




Читать на эту тему

Комментарии

Добавить комментарий

Plain text

  • HTML-теги не обрабатываются и показываются как обычный текст
  • Адреса страниц и электронной почты автоматически преобразуются в ссылки.
  • Строки и параграфы переносятся автоматически.
  • External links will be redirected to a page that tells the user that they are about to leave the site.